微信对话生成器
微信对话生成器,抖音微信聊天记录视频制作工具,是一款模拟微信聊天的工具,可以添加不同用户角色进行对话,支持发送文字、语音、图片、红包、转账等。可以将聊天记录一键生成为图片、长截图、动态图片和视频。
抖音上常见的聊天记录视频,使用这款工具可以轻松制作出来

注意:此版本为基础版,高级版暂不对外开放
感谢大家对原创作者的支持!由于支持原创用户较多,导致微信"被加好友频繁"(可能收不到您的好友验证请求)
微信号:hhxdn2024,或微信号:hhxdn2025
基础版(免费)
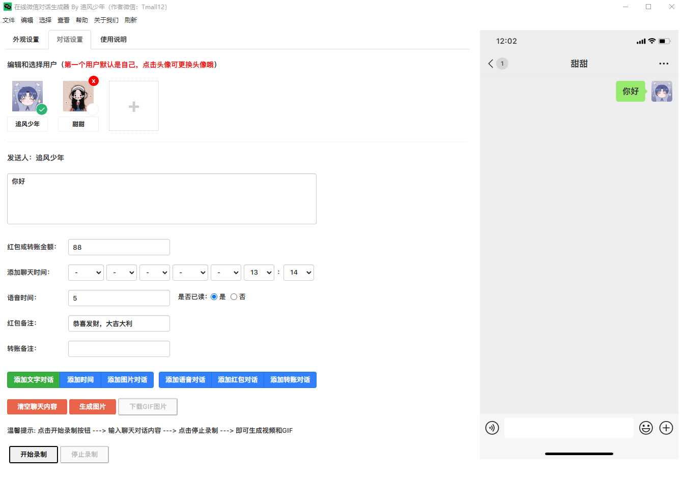
在线微信聊天生成器,抖音微信聊天搞笑视频制作神器
更新日志
修复年份选项问题,增加年份选项到2027
新增生成图片功能(该功能需要将项目部署在服务器上)
新增生成视频功能(该功能需要将项目部署在服务器上)
成品(解决无法右击保存生成好的图片)
成品(添加菜单栏刷新功能,用于解决录制视频后需重启才能二次录制的问题)
新增生成GIF功能
控制发送间隔时间(待开发)
高清录制MP4格式视频功能(待开发)
在线演示地址:https://wxchat-2nr.pages.dev
温馨提示:小白的话建议下载 wxchat-win32-x64.zip 成品,下载解压后鼠标双击 wxchat.exe 运行即可
演示图例


高级版(电脑端,支持Windows/Mac)
功能更强大,界面更简洁,使用更简单
聊天功能
表情(微信表情+Emoji表情)
文字、语音、图片、视频、位置、红包/转账、群红包/群转账等
个人名片、公众号名片、小程序、链接分享、位置分享等
文档类型文件(如:PDF、PPT、XML、Word、Excel、ZIP等)
系统消息(如:时间、拍一拍、打招呼、添加好友提示、邀请进群、拉黑删除提示、撤回等)
音视频通话(如:已通话、已拒绝、已取消、未应答、忙线中等通话状态)
支持红包/转账状态显示功能(如:红包已领取/已过期/已收款/已退回等)
消息合并转发、消息引用、语音转文字、消息拒绝(拉黑删除时有红色感叹号)
支持号码、邮箱、链接地址高亮显示功能(蓝色字体)
支持单聊/群聊(显示对方昵称/我的昵称)
外观设置
暗夜主题功能(深色模式)
更多机型状态栏(苹果、华为、小米等)支持双卡双待
消息免打扰及企微图标显示
状态栏App图标显示(微信、支付宝)
聊天背景图片(支持背景颜色设置,可设置透明背景)
自定义手机时间、信号强度、网络类型、电量、是否充电中等
消息功能
消息删除、修改、移动位置等(可拖拽消息框快速移动位置)
消息插入(在某个位置插入一条文本、语音、图片、红包、转账等)
消息切换(将消息切换为对方/我发送的)
消息字体大小,昵称字体大小/颜色设置等
语音条播放、图片/视频预览
聊天备份与恢复(导入/导出聊天内容)聊天记录+用户+设置会一起备份
推文模式(前缀+聊天内容,以一行一条消息的形式快速添加对话)支持导入文本生成对话内容
用户设置功能
随机昵称、随机头像(支持选用本地头像库)
快捷切换用户(Tab键快速切换发送人)
切换默认用户功能(将某用户设置为自己)
生成视频和截图
截图功能(长短截图、批量截图)
一键生成视频功能(MP4格式)
生成滚动/逐条弹出效果的视频(支持高清、超清、蓝光)
带消息提示音效,可自定义视频比例、消息间隔时间、滚动速度等
更多功能
根据大众反馈,不断更新完善,期待更多功能.....
演示图例







