微信对话生成器
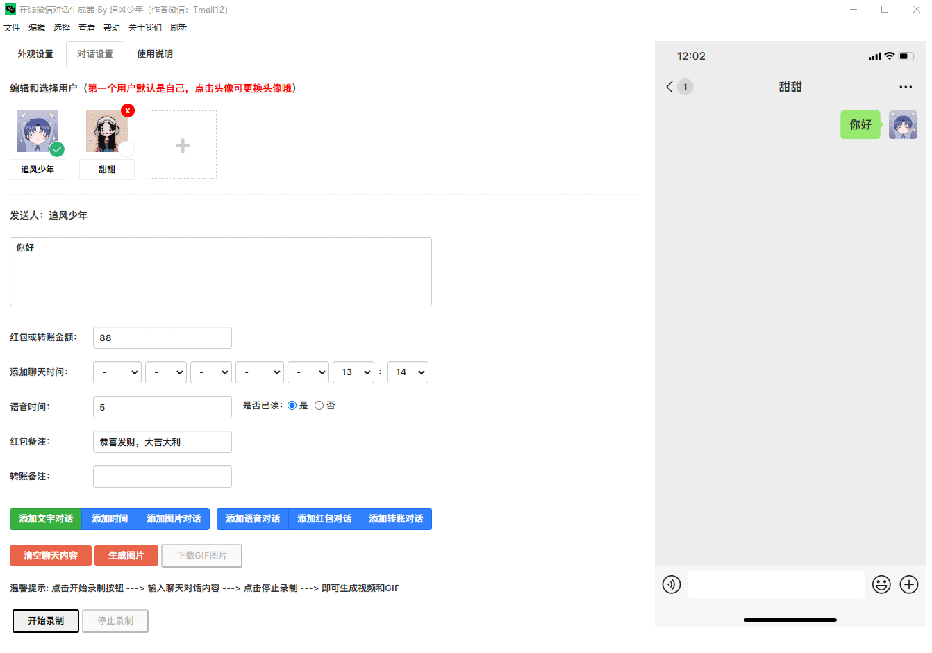
微信对话生成器,抖音微信聊天记录视频制作工具,是一款模拟微信聊天的工具,可以添加不同用户角色进行对话,支持发送文字、语音、图片、红包、转账等。可以将聊天记录一键生成为图片、长截图、动态图片和视频。
基础版(免费)
在线微信聊天生成器,抖音微信聊天搞笑视频制作神器
更新日志
修复年份选项问题,增加年份选项到2027
新增生成图片功能(该功能需要将项目部署在服务器上)
新增生成视频功能(该功能需要将项目部署在服务器上)
成品(解决无法右击保存生成好的图片)
成品(添加菜单栏刷新功能,用于解决录制视频后需重启才能二次录制的问题)
新增生成GIF功能
控制发送间隔时间(待开发)
高清录制MP4格式视频功能(待开发)
温馨提示:小白的话建议下载 wxchat-win32-x64.zip 成品,下载解压后鼠标双击 wxchat.exe 运行即可
演示图例


相关软件
暂无评论...


